共用方式為


在應用程式要求路由中設定要求合併功能

作者:Won Yoo

本檔的本節適用于 IIS 7 和更新版本的 Microsoft 應用程式要求路由第 2 版。

目標

若要瞭解及設定應用程式要求路由 (ARR) 中的要求合併功能。

必要條件

這是 ARR 中的進階功能。 本文假設您已熟悉 ARR 的整體功能,並瞭解如何使用磁片快取部署和設定 ARR。 如果您尚未這麼做,強烈建議您先檢閱下列逐步解說,再繼續進行:

如果尚未安裝應用程式要求路由第 2 版,您可以在:

  • MICROSOFT 應用程式要求路由第 2 版適用于 IIS 7 (x86) 在這裡 (https://download.microsoft.com/download/4/D/F/4DFDA851-515F-474E-BA7A-5802B3C95101/ARRv2_setup_x86.EXE) 。
  • 適用于 IIS 7 (x64) 的 Microsoft 應用程式要求路由第 2 版 (https://download.microsoft.com/download/3/4/1/3415F3F9-5698-44FE-A072-D4AF09728390/ARRv2_setup_x64.EXE) 。

請遵循 檔中所述的步驟來安裝 ARR 第 2 版。

步驟 1 - ARR 中要求匯總功能的概觀。

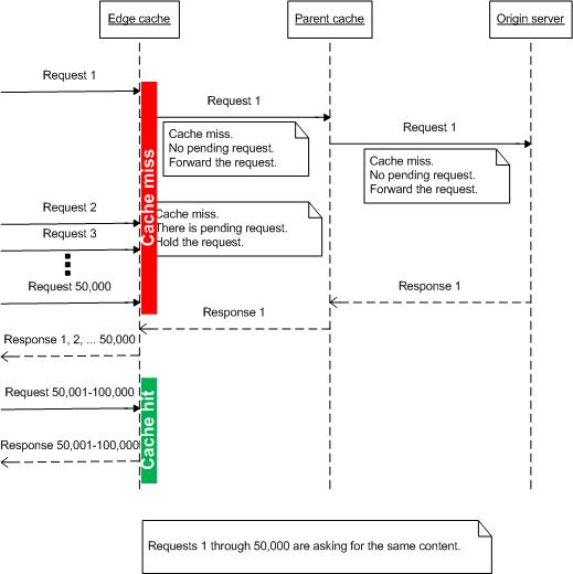
快取 Proxy 可在內容可用時正常運作。 不過,在管理即時串流資料時,快取 Proxy 不會如此有效,因為即時內容無法事先快取。 例如,當數千名檢視者使用網際網路來watch即時籃球遊戲時,如何快取即時內容? 此外,由於使用者正在同時調整事件,所以當您在快取節點上有串連快取遺漏,且所有要求都會轉送到源伺服器時,該如何保護源伺服器?

為了解決此問題,ARR 引進了要求匯總的概念。 概念是先檢查快取遺漏要求,再將要求轉送至源伺服器 (或快取節點是否已分層,要求將會傳送至下一層伺服器。) 如下所示,概念很簡單,但在減少要求數目方面有重大影響。 特別適用于即時串流內容。

此圖顯示將要求轉送至階層式快取系統中源伺服器的程式。

步驟 2 - 在 ARR 中設定要求匯總功能。

此功能預設為停用。 請注意,這項功能的組態是 Proxy 設定的一部分。 如果 ARR 作為伺服器 Proxy,則可以在伺服器層級設定要求合併功能,或者如果使用伺服器陣列功能,則可以在伺服器陣列層級設定。

本逐步解說顯示伺服器陣列層級的 Proxy 設定。

  1. 啟動 IIS 管理員。

  2. 選取 [伺服器陣列]。

  3. 選取您所建立的伺服器陣列。

  4. 顯示下列圖示:

    I I S 管理員中伺服器陣列圖示的螢幕擷取畫面。

  5. 按兩下 [ 快取]。

  6. 選取 [ 啟用要求合併 ] 核取方塊。

    [快取] 窗格的螢幕擷取畫面,其中已啟用磁片快取和要求匯總。

  7. 按一下 [套用 ] 以儲存您的變更。 您現在已成功啟用要求匯總功能。 注意:相同的組態設定可在 [ 伺服器 Proxy 設定 ] 頁面上的伺服器 Proxy 層級取得。

總結

您已成功逐步執行 ARR 合併要求的方式,這特別適用于處理即時串流內容。

如需其他 ARR 第 2 版逐步解說,請參閱 本文 中的檔。