共用方式為


在應用程式要求路由中使用壓縮

作者:Won Yoo

本檔的本節適用于 IIS 7 和更新版本的 Microsoft 應用程式要求路由第 2 版。

目標

若要瞭解及設定應用程式要求路由 (ARR) 中的內容編碼壓縮功能。

必要條件

這是 ARR 中的進階功能。 本文假設您已熟悉 ARR 的整體功能,並瞭解如何使用磁片快取部署和設定 ARR。 如果您尚未這麼做,強烈建議您先檢閱下列逐步解說,再繼續進行:

如果尚未安裝應用程式要求路由第 2 版,您可以在:

  • MICROSOFT 應用程式要求路由第 2 版適用于 IIS 7 (x86) 在這裡 (https://download.microsoft.com/download/4/D/F/4DFDA851-515F-474E-BA7A-5802B3C95101/ARRv2_setup_x86.EXE) 。
  • 適用于 IIS 7 (x64) 的 Microsoft 應用程式要求路由第 2 版 (https://download.microsoft.com/download/3/4/1/3415F3F9-5698-44FE-A072-D4AF09728390/ARRv2_setup_x64.EXE) 。

請遵循 檔中所述的步驟來安裝 ARR 第 2 版。

步驟 1 - ARR 中的壓縮功能概觀。

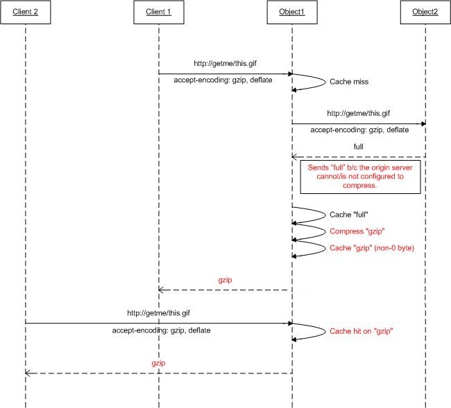
根據接受編碼要求標頭,網頁伺服器可能會以用戶端可以瞭解的編碼 (壓縮) 格式壓縮回應。 雖然許多 Web 服務器都能夠使用不同的壓縮格式,例如 gzip 或 deflate,但可能無法啟用它們。 當使用 ARR 來代理要求且 ARR 設定為做為快取 Proxy 時,ARR 可以設定為壓縮回應 (,因此,即使源 Web 服務器可能不會根據接受編碼標頭壓縮回應,仍會將內容快取為壓縮物件) 。

下圖進一步顯示這項功能的設計方式:

R R 中壓縮功能的圖表。

步驟 2 - 在 ARR 上啟用/停用壓縮。

此功能預設為啟用,可在 [快取組態] 頁面上找到。

  1. 啟動 IIS 管理員。

  2. ARR 的磁片快取是在伺服器層級設定。 在流覽樹狀檢視中選取伺服器。

    I S 管理員流覽樹狀結構的螢幕擷取畫面。已選取 [R R 一個 R R 一系統管理員] 選項。

  3. 按兩下 [應用程式要求路由快取]。

    [I S 管理員] 對話方塊的螢幕擷取畫面。在左窗格中是流覽樹狀結構。[R R 系統管理員] 選項會反白顯示。[R R 一首頁] 隨即顯示。

  4. 在 [ 動作] 窗格中,按一下 [ 快取組態]。

    [動作] 窗格的螢幕擷取畫面。在 [快取管理] 標題下,[快取組態] 按鈕是第一個選項。

  5. 使用 [ 啟用壓縮] 核取方塊,在 ARR 中啟用或停用此功能。

    [快取組態] 對話方塊的螢幕擷取畫面。已選取 [啟用壓縮]。

總結

您現在已成功設定並啟用 ARR 的磁片快取。 如需其他 ARR 第 2 版逐步解說,請參閱 本文 中的檔。