適用於: SQL Server
資料倉儲和分析工作負載大大受益於資料行存放區索引以及傳統的資料列存放區索引。 資料列存放區索引與資料行存放區索引的資料庫建置選擇,是取決於應用程式的工作負載。 在 SQL Server 2016 中,Database Engine Tuning Advisor (DTA) 可分析您的工作負載,並建議要在資料庫上建置的資料列存放區索引和資料行存放區索引的適當組合。
SQL Server Management Studio 16.4 版或更高版本中提供了此功能。
如何在 Database Engine Tuning Advisor GUI 中啟用資料行存放區索引建議
啟動 Database Engine Tuning Advisor,並開啟新的微調工作階段。
在 [一般] 窗格中選取要微調的資料庫和工作負載。
在 [微調選項] 窗格中選取 [建議資料行存放區索引] 這個核取方塊 (請參閱下圖)。

選取其他微調選項,然後按一下 [開始分析] 按鈕。
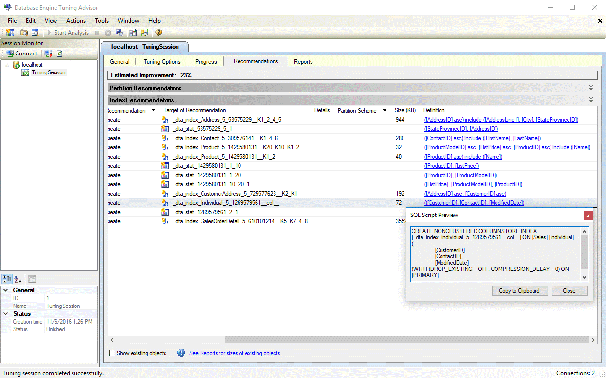
完成微調之後,請在 [建議] 窗格中檢視包含任何資料行存放區索引的所有建議 (請參閱下圖)。

選取 [定義] 超連結,檢視可建立建議索引的 SQL 資料定義語言 (DDL) 陳述式。 依預設,DTA 會在資料行存放區索引名稱中使用後置詞 col,以方便識別資料行存放區索引 (請參閱下圖)。

如何在 dta.exe 公用程式中啟用資料行存放區索引建議
若要在使用 dta.exe 命令列公用程式時啟用資料行存放區建議,請使用 -fc 命令列參數。
如需 dta.exe 命令列公用程式的詳細資訊,請參閱 dta 公用程式
另請參閱
資料行存放區索引指南
Database Engine Tuning Advisor
教學課程:Database Engine Tuning Advisor