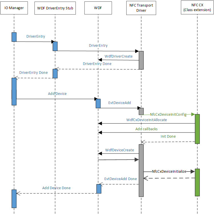
當 ACPI 建立裝置節點來代表 NFCC 時,PnP 會與 NFC 用戶端驅動程式提供的 .inf 相符,並針對該裝置節點安裝。 NFC 用戶端驅動程式會在其 AddDevice 常式過程中初始化類別延伸模組,這可讓 Microsoft 提供的 NFC 類別延伸模組(NfcCx.dll)載入,並設定必須實作於 NFC 類別延伸模組驅動程式頂端部分的任何 I/O 佇列處理。 下圖說明驅動程式載入機制。
當 ACPI 建立裝置節點來代表 NFCC 時,PnP 會與 NFC 用戶端驅動程式提供的 .inf 相符,並針對該裝置節點安裝。 NFC 用戶端驅動程式會在其 AddDevice 常式過程中初始化類別延伸模組,這可讓 Microsoft 提供的 NFC 類別延伸模組(NfcCx.dll)載入,並設定必須實作於 NFC 類別延伸模組驅動程式頂端部分的任何 I/O 佇列處理。 下圖說明驅動程式載入機制。