Hinweis
Für den Zugriff auf diese Seite ist eine Autorisierung erforderlich. Sie können versuchen, sich anzumelden oder das Verzeichnis zu wechseln.
Für den Zugriff auf diese Seite ist eine Autorisierung erforderlich. Sie können versuchen, das Verzeichnis zu wechseln.
Machen Sie sich mit den Erweiterungsbausteinen in Der Suche in SharePoint vertraut, und erfahren Sie, wie Sie diese Bausteine für Ihre Anwendungsfälle verwenden können. Die Suche in SharePoint ermöglicht Benutzern, relevante Informationen schneller und einfacher als je zuvor zu finden, und macht es Suchadministratoren leicht, die Suchoberfläche anzupassen. Außerdem werden mehrere API-Sätze für erweiterte Anpassungen und Lösungen bereitgestellt.
In den folgenden Artikeln erhalten Sie eine geeignete Einführung zu allgemeinen SharePoint-Entwicklungskonzepten. Möglicherweise ist es für Sie hilfreich, diese vor dem Fortfahren zu lesen:
Einrichten einer allgemeinen Entwicklungsumgebung für SharePoint
Entscheidung zwischen SharePoint-Add-Ins und SharePoint-Lösungen
Übersicht über die Architektur der Suche
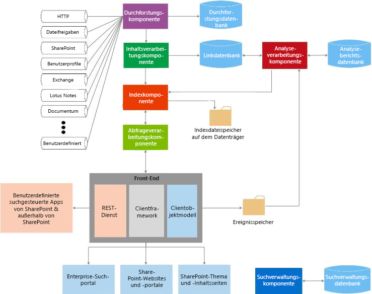
Suche in SharePoint umfasst eine Vielzahl von Verbesserungen und neuen Features. Mit dieser Version wird Suche in SharePoint zu einer einzelnen Unternehmenssuchplattform umgestaltet. Die Sucharchitektur besteht aus den folgenden Bereichen:
Diese Bereiche bestehen aus Komponenten und Datenbanken, die gemeinsam Suchvorgänge ausführen. Abbildung 1 bietet einen Überblick über die verschiedenen Bereiche der Sucharchitektur und die darin enthaltenen Komponenten und Datenbanken, die gemeinsam die Suchvorgänge ausführen.
Abbildung 1: Interaktion der Suchkomponenten
Eine ausführlichere Ansicht finden Sie unter Technische Diagramme – Suche und Übersicht über die Suche in SharePoint.
Durchforsten und Inhaltsverarbeitung
Die Architektur für Durchforsten und Inhaltsverarbeitung umfasst Folgendes:
Durchforstungskomponente
Durchforstet Inhaltsquellen, um durchforstete Eigenschaften und Metadaten von durchforsteten Elementen zu sammeln, und sendet diese Informationen an die Inhaltsverarbeitungskomponente.
Durchforstungsdatenbank
Enthält Informationen zu durchforsteten Elementen, z. B. zum Zeitstempel der letzten Durchforstung, zur letzten Durchforstungs-ID und zum Typ der Aktualisierung während der letzten Durchforstung.
Inhaltsverarbeitungskomponente
Durchforstet Inhaltsquellen, um durchforstete Eigenschaften und Metadaten von durchforsteten Elementen zu erfassen. Diese Informationen werden dann an die Indexkomponente gesendet.
Index
Die Indexkomponente empfängt die von der Inhaltsverarbeitungskomponente verarbeiteten Elemente und schreibt diese in den Suchindex. Diese Komponente behandelt auch eingehende Abfragen, ruft Informationen aus dem Suchindex ab und sendet das Resultset an die Abfrageverarbeitungskomponente zurück.
Abfrageverarbeitung
Die Abfrageverarbeitungkomponente analysiert und verarbeitet Suchabfragen und Ergebnisse. Die verarbeitete Abfrage wird dann an die Indexkomponente gesendet, die eine Reihe von Suchergebnissen für die Abfrage zurückgibt.
Suchverwaltung
Die Suchverwaltung besteht aus der Suchverwaltungskomponente und ihrer entsprechenden Datenbank.
Suchverwaltungskomponente
Führt die Systemprozesse für die Suche aus, fügt neue Instanzen von Suchkomponenten hinzu und initialisiert diese.
Suchverwaltungsdatenbank
Speichert Suchkonfigurationsdaten.
Analyse
Die Analysearchitektur besteht aus der Analyseverarbeitungskomponente, Analyseberichtsdatenbank und Linkdatenbank.
Analyseverarbeitungskomponente
Führt die Suchanalyse und Nutzungsanalyse durch.
Linkdatenbank
Speichert Informationen, die von der Inhaltsverarbeitungskomponente und Klickinformationen der Suche extrahiert werden.
Analyseberichtsdatenbank
Speichert die Ergebnisse der Verwendungsanalyse.
Ereignisspeicher
Speichert die Nutzungsereignisse, die auf dem Front-End erfasst werden.
Erweiterbarkeitspunkte der Suche
Die Suche in SharePoint-Architektur bietet verschiedene Erweiterbarkeitspunkte, um Anpassungsszenarien zu unterstützen. In diesem Abschnitt werden diese Punkte beschrieben und gezeigt, wo Sie weitere Informationen zur Entwicklung für diese Szenarien finden können.
Konnektorframework
Die Durchforstungskomponente durchforstet Inhalte, indem Konnektoren oder Protokollhandler aufgerufen werden, die mit Inhaltsquellen interagieren, um Daten abzurufen. Suche in SharePoint umfasst ein Konnektorframework, mit dem Sie Konnektoren anpassen und erstellen können, um neue Inhaltsquellen zu durchforsten. Ausführliche Informationen zur Connectorframeworkarchitektur und deren Erweiterung finden Sie unter Search connector framework in SharePoint.
Benutzerdefinierte Inhaltsverarbeitung
Innerhalb der Inhaltsverarbeitungskomponente können Sie das Webdienstpopup für die Inhaltsanreicherung verwenden, um die verwalteten Eigenschaften von durchforsteten Elementen zu ändern, bevor diese zum Suchindex hinzugefügt werden. Dieses Webdienstpopup wird für jeden von Ihnen erstellten externen Webdienst für die Inhaltsanreicherung ausgerufen. Weitere Informationen finden Sie unter Benutzerdefinierte Inhaltsverarbeitung mit der Beschriftung des Webdiensts für die Inhaltsanreicherung. Eine schrittweise Implementierung eines Webdiensts für die Inhaltsanreicherung finden Sie unter How to: Use the Content Enrichment web service callout for SharePoint Server.For step-by-step implementation of a content enrichment web service, see How to: Use the Content Enrichment web service callout for SharePoint Server.For step-by-step implementation of a content enrichment web service, see How to: Use the Content Enrichment web service callout for SharePoint Server. Der Blogbeitrag Anpassen der SharePoint-Suchoberfläche mit einem Webdienst für die Inhaltsanreicherung ist ebenfalls eine gute Ressource.
Abfrage-APIs
Suche in SharePoint stellt verschiedene Abfrage-APIs zur Verfügung und bietet Ihnen damit unzählige Wege für den Zugriff auf Suchergebnisse. Suchergebnisse können somit in einer Vielzahl von benutzerdefinierten Lösungstypen zurückgegeben werden.
Tabelle 1 zeigt die APIs, die Sie zum Programmieren von Suche in SharePoint verwenden können, und wo Sie diese finden.
Tabelle 1. Such-APIs
| API-Name | Klassenbibliothek oder Schema und Pfad |
|---|---|
| .NET-Clientobjektmodelle (CSOM) |
Microsoft.SharePoint.Client.Search.dll %ProgramFiles%\Common Files\Microsoft Shared\web server extensions\15\ISAPI |
| Silverlight-CSOM |
Microsoft.SharePoint.Client.Search.Silverlight.dll %ProgramFiles%\Common Files\Microsoft Shared\web server extensions\15\TEMPLATE\LAYOUTS\ClientBin |
| JavaScript-CSOM |
SP.search.js %ProgramFiles%\Common Files\Microsoft Shared\web server extensions\15\TEMPLATE\LAYOUTS |
| REST-Endpunkte (Representational State Transfer) |
http://server/_api/search/query http://server/_api/search/suggest |
| Serverobjektmodell |
Microsoft.Office.Server.Search.dll %ProgramFiles%\Common Files\Microsoft Shared\web server extensions\15\ISAPI |
Weitere Informationen finden Sie unter Verwenden der SharePoint-Suchabfrage-APIs.
Analyse
Die Analyseverarbeitungskomponente analysiert sowohl Inhalte an sich als auch die Interaktion der Benutzer mit Inhalten, um jene Inhalte zu identifizieren und verfügbar zu machen, die für Benutzer am nützlichsten und relevantesten sind. Diese Analysen werden von Zeitgeberaufträgen durchgeführt, die für die Durchführung der Analyse-Lebenszyklusaufgaben, wie z.B. das Starten, Beenden, Anhalten und Fortsetzen eines Analyseauftrags, verantwortlich sind. Sie können diese Zeitgeberaufträge über den Microsoft.Office.Server.Search.Analytics-Namespace bearbeiten. Ausführliche Informationen zu Analysen in SharePoint finden Sie unter Übersicht über die Analyseverarbeitung in SharePoint.
Benutzerdefinierte Rangfolgemodelle
Suchergebnisse können auf verschiedene Arten, wie z. B. nach Rang, sortiert werden. Bewertungsergebnisse werden von der Suchmaschine mithilfe von Bewertungsmodellen berechnet. SharePoint enthält standardmäßig 14 Bewertungsmodelle. Wenn Sie nicht mit der Sortierung Ihrer Suchergebnisse zufrieden sind, können Sie ein benutzerdefiniertes Bewertungsmodell verwenden. Weitere Informationen zum Erstellen und Optimieren eines benutzerdefinierten Bewertungsmodells finden Sie unter Anpassen von Rangfolgemodellen zur Verbesserung der Relevanz in SharePoint.
Benutzerdefinierte Sicherheitskürzung
Die Suche in SharePoint führt zum Zeitpunkt der Abfrage mit den Sicherheitsinformationen der Durchforstungskomponente eine Sicherheitskürzung der Suchergebnisse durch, die auf der Identität des Benutzers, der die Anfrage sendet, basiert. In einigen Fällen müssen Sie die benutzerdefinierte Sicherheitskürzung möglicherweise implementieren. SharePoint bietet zwei Schnittstellen für diese Aufgabe: ISecurityTrimmerPre und ISecurityTrimmerPost .
Die Prä-Trimmer-Schnittstelle ( ISecurityTrimmerPre) führt eine Auswertung vor der Abfrage aus, wobei die Suchabfrage umgeschrieben wird, um Sicherheitsinformationen hinzuzufügen, bevor die Abfrage mit dem Suchindex abgeglichen wird. Im Gegensatz dazu führt die Post-Trimmer-Schnittstelle ( ISecurityTrimmerPost) eine Auswertung nach der Abfrage durch, wobei die Suchergebnisse gekürzt werden, bevor sie an den Benutzer zurückgegeben werden. Weitere Informationen zu den beiden Schnittstellen finden Sie unter Benutzerdefinierte Sicherheitskürzung für die Suche in SharePoint. Schritt-für-Schritt-Informationen zum Implementieren einer Security Trimmer-Schnittstelle finden Sie unter Vorgehensweise: Verwenden eines benutzerdefinierten Security Trimmers für SharePoint Server-Suchergebnisse.
Inhaltssuche-Webpart
Das Inhaltssuche-Webpart ist ein Webpart, das dynamischen Inhalt anzeigen kann, der zuvor durchforstet und dem Suchindex hinzugefügt wurde. Jede Instanz des Webparts ist mit einer Suchabfrage verknüpft und zeigt die Ergebnisse für diese bestimmten Suchabfrage. Wenn Benutzer zu einer Seite navigieren, die ein Webpart für die Inhaltssuche enthält, wird die Abfrage automatisch ausgegeben, und die Ergebnisse werden ivom Suchindex zurückgegeben. Das Inhaltssuche-Webpart kann jederzeit zum Anzeigen von Inhalten verwendet werden, die von automatisch generierten Suchabfragen aufgefüllt werden. In einigen Fällen möchten Sie das Inhaltssuche-Webpart erweitern, das über den Microsoft.Office.Server.Search.WebControls-Namespace als ContentBySearchWebPart verfügbar gemacht wird. Informationen zum Erweitern von ContentBySearchWebPart derart, dass das Webpart benutzerdefinierte Eigenschaften versteht, finden Sie unter Benutzersegmentierung in SharePoint.
Suchgesteuerte mobile Apps, die die REST-Schnittstellen für die Navigation und Ereignisprotokollierung verwenden
SharePoint bietet zwei neue REST-Schnittstellen: Navigation und Ereignisprotokollierung. Sie können diese Schnittstellen verwenden, um suchgesteuerte mobile Apps für Mobilgeräte, wie z. B. Smartphones und Tablets, zu erstellen, die auf anderen Betriebssystemen als Windows ausgeführt werden. Mit diesem Feature können Sie den Produktkatalog auf andere Art als über einen mobilen Kanal auf Ihrem Mobilgerät anzeigen. Ein ausführliches Beispiel zum Erstellen einer solchen App finden Sie unter Vorgehensweise: Erstellen suchgesteuerter mobiler Apps mit den REST-Schnittstellen für Navigation und Ereignisprotokollierung .
Inhalt dieses Abschnitts
Anpassen von Bewertungsmodellen zur Verbesserung der Relevanz in SharePoint
Benutzerdefinierte Sicherheitskürzung für die Suche in SharePoint
Exportieren und Importieren von Konfigurationseinstellungen für Suche in SharePoint