다음을 통해 공유


사용자 지정 양식에 도우미 위젯 추가

도우미 위젯은 기본 형식-연락처, 영업 기회, 잠재 고객, 거래처, 케이스에서만 기본으로 사용할 수 있습니다. 사용자 지정 양식을 사용할 때는 사용자 지정 양식에 도우미 위젯을 표시할 수 있습니다.

위젯 추가

참고

  • 통합 인터페이스 앱에서만 도우미 위젯 추가가 지원됩니다.
  • 새 환경을 사용하여 보조자 위젯을 Power Apps에 추가할 수 없습니다.
  1. 영업 앱에서, 설정>고급 설정으로 이동합니다.

    설정 메뉴의 고급 설정 옵션 스크린샷.

  2. 사용자 지정>사용자 지정>시스템 사용자 지정으로 이동합니다.

  3. 구성 요소에서 엔터티를 확장한 후 원하는 엔터티를 확장하고 포럼을 선택합니다.

  4. 양식 목록에서 도우미 위젯을 추가할 양식을 선택하십시오.

  5. 삽입 탭으로 이동하여 열이 있는 섹션을 양식에 추가합니다.

    양식에 열이 있는 섹션을 추가합니다.

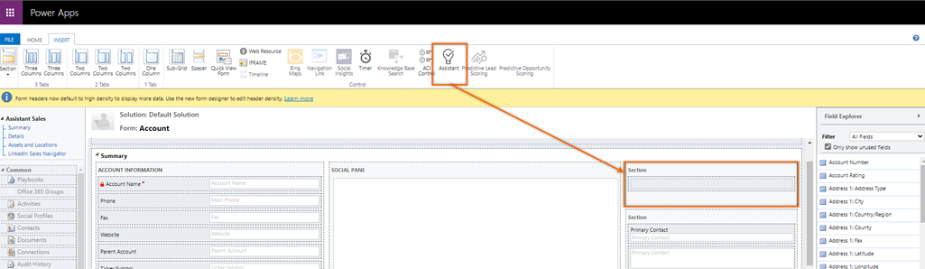
  6. 추가된 섹션을 선택한 다음 도구 모음에서 어시스턴트를 선택합니다.

    섹션에 추가할 어시스턴트를 선택하십시오.

    보조 위젯이 섹션에 추가됩니다.

    보조 위젯이 섹션에 추가됩니다.

    참고

    • 위젯을 폼에 추가하면 툴바에 있는 어시스턴트 아이콘이 비활성화되어 같은 폼에 추가할 수 없습니다.
    • 양식을 열고 보조자 아이콘이 비활성화되어 있으면 보조자 위젯이 양식에 이미 추가되었다고 지정합니다.
  7. 양식을 저장 및 게시합니다.

앱에서 기능을 찾을 수 없습니까?

몇 가지 가능성이 있습니다.

  • 이 기능을 사용하는 데 필요한 라이선스가 없습니다. 라이선스로 어떤 기능을 사용할 수 있는지 확인하려면 비교 표라이선싱 가이드를 확인하세요.
  • 이 기능을 사용하는 데 필요한 보안 역할이 없습니다.
  • 관리자가 기능을 사용 설정하지 않았습니다.
  • 조직에서 사용자 지정 앱을 사용 중입니다. 정확한 단계는 관리자에게 문의하세요. 이 문서에 설명된 단계는 기본 제공 영업 허브 및 Sales Professional 앱에만 해당됩니다.

도우미 구성
도우미를 사용하여 고객 커뮤니케이션 안내