Udostępnij przez


Wykonywanie zapytań przy użyciu edytora zapytań wizualizacji

Dotyczy: punkt końcowy analizy SQL, magazyn i dublowana baza danych w usłudze Microsoft Fabric

W tym artykule opisano sposób używania edytora zapytań wizualnych w portalu usługi Microsoft Fabric do szybkiego i wydajnego pisania zapytań. Aby utworzyć zapytania, możesz użyć edytora zapytań wizualnych w środowisku bez kodu.

Edytor zapytań wizualnych w portalu sieci szkieletowej

Edytor zapytań wizualnych udostępnia łatwy interfejs wizualny do pisania zapytań względem danych w magazynie.

Po załadowaniu danych do magazynu możesz użyć edytora zapytań wizualnych, aby utworzyć zapytania do analizowania danych. Istnieją dwa sposoby uzyskiwania do wizualnego edytora zapytań:

Na wstążce utwórz nowe zapytanie przy użyciu przycisku Nowe zapytanie wizualne, jak pokazano na poniższej ilustracji.

Zrzut ekranu przedstawiający miejsce znalezienia menu Nowe zapytanie w widoku Podgląd danych.

Aby utworzyć zapytanie, przeciągnij i upuść tabele z Eksploratora obiektów na kanwę. Aby przeciągnąć tabelę, zaznacz i przytrzymaj tabelę, aż zobaczysz, że zostanie ona odebrana z Eksploratora obiektów przed przeciągnięciem. Po przeciągnięciu jednej lub większej liczby tabel na kanwę możesz zaprojektować zapytania za pomocą środowiska wizualnego. Edytor magazynu używa środowiska widoku diagramu Dodatku Power Query, aby umożliwić łatwe wykonywanie zapytań i analizowanie danych. Dowiedz się więcej o widoku diagramu dodatku Power Query.

Podczas pracy nad zapytaniem wizualnym zapytania są automatycznie zapisywane co kilka sekund. Na karcie zapytania zostanie wyświetlony "wskaźnik zapisywania", aby wskazać, że zapytanie jest zapisywane. Wszyscy użytkownicy obszaru roboczego mogą zapisywać swoje zapytania w folderze Moje zapytania . Jednak użytkownicy w roli osoby przeglądanej obszaru roboczego lub udostępnionych adresatów magazynu nie mogą przenosić zapytań do folderu Udostępnione zapytania .

Poniższy animowany plik GIF przedstawia scalanie dwóch tabel przy użyciu edytora zapytań wizualizacji bez kodu.

Animacja wyników przykładowego zapytania w celu scalenia dwóch tabel przy użyciu edytora zapytań wizualnych.

Kroki pokazane w pliku GIF to:

  1. Najpierw tabela DimCity jest przeciągnięta z Eksploratorado pustego nowego edytora zapytań wizualnych.
  2. Następnie tabela FactSale zostanie przeciągnięta z Eksploratorado edytora zapytań wizualizacji.
  3. W edytorze zapytań wizualnych w menu zawartości w menu DimCityzawartości polecenia , zapytania scalania jako nowy operator Dodatku Power Query są używane do łączenia ich w kluczu wspólnym.
  4. Na nowej stronie Scalanie kolumna CityKey w każdej tabeli jest wybierana jako wspólny klucz. Rodzaj sprzężenia jest wewnętrzny.
  5. Nowy operator scalania jest dodawany do edytora zapytań wizualizacji.
  6. Gdy zobaczysz wyniki, możesz użyć opcji Pobierz plik programu Excel, aby wyświetlić wyniki w programie Excel lub wizualizacji wyników w celu utworzenia raportu dotyczącego wyników.

Zapisz jako widok

Zapytanie można zapisać jako widok, w którym jest włączone ładowanie danych, za pomocą przycisku Zapisz jako widok . Wybierz nazwę schematu, do której masz dostęp do tworzenia widoków, podaj nazwę widoku i zweryfikuj instrukcję SQL przed potwierdzeniem utworzenia widoku. Po pomyślnym utworzeniu widoku zostanie wyświetlony w Eksploratorze.

Zrzut ekranu przedstawiający sposób używania menu Zapisz jako widok w edytorze zapytań wizualizacji.

Wyświetlanie bazy danych SQL

Funkcja Wyświetl sql umożliwia wyświetlenie zapytania SQL na podstawie zastosowanych kroków zapytania wizualnego.

Wybierz pozycję Wyświetl zapytanie , aby wyświetlić wynikowy kod T-SQL, i Edytuj skrypt SQL, aby edytować zapytanie SQL w edytorze zapytań.

Animowany obraz z ekranu w portalu sieci szkieletowej przedstawiający funkcję Wyświetl język SQL i przycisk Edytuj skrypt SQL.

Podczas pisania zapytań łączących co najmniej dwie tabele przy użyciu akcji Scal zapytania zapytanie, które ma włączone ładowanie, zostanie odzwierciedlone w skrypcie SQL. Aby określić, które zapytanie tabeli powinno być wyświetlane w skryscie SQL, wybierz menu kontekstowe, a następnie włącz ładowanie. Rozwiń kolumny tabeli, które zostały scalone w wynikach, aby zobaczyć kroki odzwierciedlone w skrypcie SQL.

Zrzut ekranu przedstawiający opcję Włącz ładowanie w menu kontekstowym.

Zapisz jako tabelę

Możesz użyć polecenia Zapisz jako tabelę , aby zapisać wyniki zapytania w tabeli dla zapytania z włączonym ładowaniem. Wybierz magazyn, w którym chcesz zapisać wyniki, wybierz schemat, do którego masz dostęp do tworzenia tabel i podaj nazwę tabeli, aby załadować wyniki do tabeli przy użyciu instrukcji CREATE TABLE AS SELECT . Po pomyślnym utworzeniu tabeli zostanie wyświetlona w Eksploratorze.

Zrzut ekranu przedstawiający sposób używania menu Zapisz jako tabelę w edytorze zapytań wizualizacji.

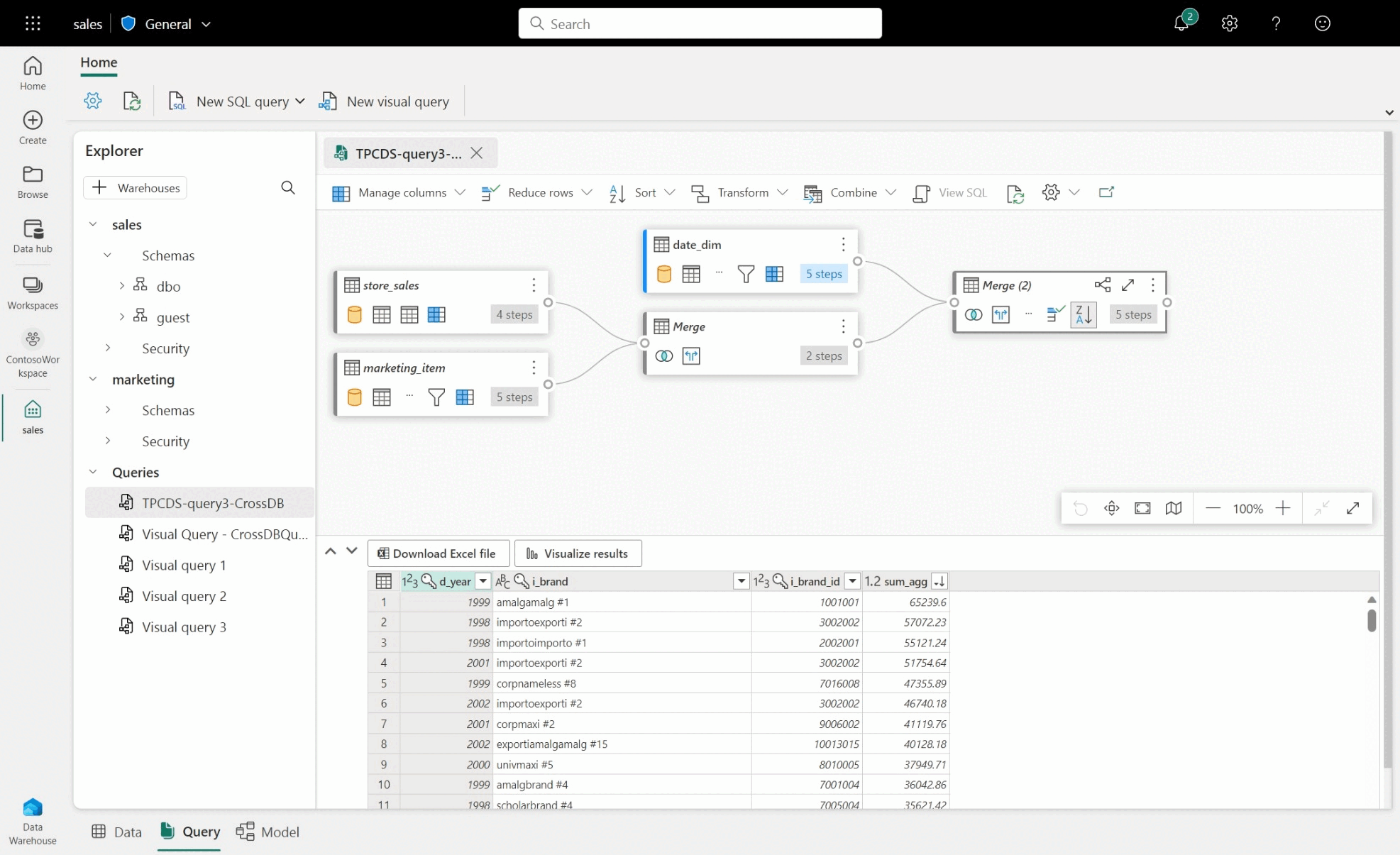
Tworzenie zapytania między magazynami w edytorze zapytań wizualnych

Aby uzyskać więcej informacji na temat wykonywania zapytań między magazynami, zobacz Wykonywanie zapytań między magazynami.

  • Aby utworzyć zapytanie obejmujące wiele magazynów, przeciągnij i upuść tabele z dodanych magazynów i dodaj działanie scalania. Na przykład na poniższym przykładzie store_sales obraz jest dodawany z sales magazynu i jest scalony z tabelą item z marketing magazynu.

Zrzut ekranu przedstawiający przykładowe zapytanie między magazynami między bazą danych sprzedaży i marketingu a działaniami dodatku Power Query.

Ograniczenia dotyczące edytora zapytań wizualnych

  • W edytorze zapytań wizualnych można uruchamiać tylko instrukcje DQL (Data Query Language) lub SELECT tylko do odczytu. Instrukcje DDL lub DML nie są obsługiwane.
  • Obecnie obsługiwane są tylko podzestaw operacji dodatku Power Query, które obsługują składanie zapytań.
  • Wizualizacja wyników obecnie nie obsługuje zapytań SQL z klauzulą ORDER BY .
  • Podczas wyświetlania skryptu SQL łączącego co najmniej dwie tabele tylko tabela z włączonym ładowaniem wyświetli odpowiedni skrypt SQL.
  • Istnieją pewne kroki, które funkcja Wyświetl sql nie obsługuje, w którym transparent w edytorze zapytań wizualizacji wskazuje na komunikat "Zapytanie nie jest obsługiwane jako widok magazynu, ponieważ nie można go w pełni przetłumaczyć na język SQL". Aby uzyskać więcej informacji, zobacz Temat Wskaźniki składania zapytań w dodatku Power Query.
  • Magazyny z bardzo dużymi schematami będą trwać znacznie dłużej, ponieważ informacje o schemacie nie są buforowane i muszą być obliczane na żądanie. Magazyny z ponad 750 000 połączonymi obiektami — tabele, widoki i kolumny) nie są obsługiwane w przypadku modelowania.