你当前正在访问 Microsoft Azure Global Edition 技术文档网站。 如果需要访问由世纪互联运营的 Microsoft Azure 中国技术文档网站,请访问 https://docs.azure.cn

有关 Azure 到 Azure 灾难恢复的常见问题

文本对使用 Azure Site Recovery 服务将 Azure 灾难恢复到另一 Azure 区域的常见问题进行解答。

常规

Site Recovery 如何计费?

了解 Azure 虚拟机灾难恢复的费用

免费层如何工作?

每个使用 Site Recovery 保护的实例在前 31 天均可免费享受保护。 在该时间段后,对每个实例的保护将按照定价详细信息中汇总的费率进行收费。 你可以使用 Azure 定价计算器估算费用。

在前 31 天内是否会产生其他 Azure 费用?

是的。 尽管 Azure Site Recovery 在实例受保护的前 31 天是免费的,但你可能需要支付 Azure 存储、存储交易和数据传输费用。 恢复后的 VM 也可能会产生 Azure 计算费用。

如何开始使用 Azure 虚拟机灾难恢复?

  1. 了解 Azure 虚拟机灾难恢复体系结构。
  2. 查看支持要求。
  3. 为 Azure 虚拟机设置灾难恢复。
  4. 使用测试故障转移运行灾难恢复演练
  5. 对次要 Azure 区域运行完全故障转移
  6. 从次要区域故障转移回主要区域。

如何确保目标区域中的容量?

Site Recovery 团队和 Azure 容量管理团队规划了足够的基础结构容量。 启动故障转移时,团队还会帮助确保将受 Site Recovery 保护的虚拟机实例部署到目标区域。

复制

是否可使用磁盘加密来复制虚拟机?

是的。 Site Recovery 支持对已启用 Azure 磁盘加密 (ADE) 的虚拟机进行灾难恢复。 启用复制后,Azure 会将所有必需的磁盘加密密钥和机密从用户上下文中的源区域复制到目标区域。 如果你没有所需的权限,则安全管理员可以使用脚本来复制密钥和机密。

  • Site Recovery 支持运行 Windows 的 Azure 虚拟机的 ADE。
  • Site Recovery 支持:
    • ADE 版本 0.1,具有需要 Microsoft Entra ID 的架构。
    • ADE 版本 1.1,不需要 Microsoft Entra ID。 对于版本 1.1,Microsoft Azure 虚拟机必须具有托管磁盘。
    • 详细了解扩展架构。

详细了解如何为加密虚拟机启用复制。

有关对其他加密功能的支持的信息,请参阅支持矩阵

是否可以从不同的资源组中选择自动化帐户?

当允许 Site Recovery 为在复制的 Azure 虚拟机上运行的出行服务扩展管理更新时,Site Recovery 会通过 Azure 自动化帐户部署全局 runbook(由 Azure 服务使用)。 可以使用 Site Recovery 创建的自动化帐户,也可以选择使用现有的自动化帐户。

当前,在门户中,只能选择与保管库位于同一资源组中的自动化帐户。 你可以使用 PowerShell 从不同的资源组中选择自动化帐户。 详细了解如何启用自动更新。

如果我使用的客户自动化帐户不在保管库资源组中,是否可以删除默认的 runbook?

是,如果不需要它,可以将其删除。

在受 Azure Site Recovery(用于灾难恢复)保护的服务器上升级内核固件是否会产生任何影响?

否,这不会对正在进行的复制产生任何影响,因为服务器已通过 Azure Site Recovery 受到保护。

是否可将虚拟机复制到另一个订阅?

是,可以将 Azure 虚拟机复制到同一 Microsoft Entra 租户中的任何订阅。 为虚拟机启用灾难恢复时,默认情况下显示的目标订阅是源虚拟机的订阅。 你可以修改目标订阅,其他设置(如资源组和虚拟网络)将根据所选的订阅自动填充。

是否可以将可用性区域中的虚拟机复制到另一个区域?

是的,可以将可用性区域中的虚拟机复制到另一个 Azure 区域。

是否可以将非分区虚拟机复制到同一区域内的区域?

不支持此操作。

是否可以将区域性虚拟机复制到同一地区的不同区域?

对此操作的支持仅限于几个区域。 了解详细信息

是否可以使用 Azure Site Recovery 从一个区域复制到非区域?

能,系统支持该操作。

是否可从复制中排除磁盘?

是,你可以在使用 PowerShell 设置复制时排除磁盘。 详细了解如何排除磁盘。

是否可以复制添加到复制的虚拟机的新磁盘?

对于具有托管磁盘的复制的虚拟机,可以添加新磁盘,并为其启用复制。 添加新磁盘时,复制的虚拟机将显示一条警告消息,指出虚拟机上的一个或多个磁盘可用于保护。

  • 如果为添加的磁盘启用复制,此警告会在初次复制后消失。
  • 如果你不想为磁盘启用复制,则可以消除警告。
  • 如果对添加了磁盘的虚拟机进行故障转移,复制点将显示可用于恢复的磁盘。 例如,如果将第二个磁盘添加到包含一个磁盘的虚拟机,则添加前创建的复制点显示为 2 个磁盘中的 1 个。
  • 如果执行 OS 磁盘交换,则需要执行禁用和启用复制,因为 Site Recovery 不支持交换 OS 磁盘。

Site Recovery 不支持在复制的虚拟机中热删除磁盘。 如果删除某个虚拟机磁盘,则需先禁用该虚拟机的复制,然后为其重新启用复制。

可以多久复制到 Azure 一次?

将 Azure 虚拟机复制到另一个 Azure 区域时,复制是持续性的。 详细了解复制过程。

是否可以在某个区域中复制非分区虚拟机?

不能使用 Site Recovery 在区域中复制非分区虚拟机。 但是,可以将分区计算机复制到同一区域中的不同区域。

是否可以将虚拟机实例复制到任意 Azure 区域?

可以在任意两个区域之间复制和恢复虚拟机。

Site Recovery 是否需要建立 Internet 连接?

不需要,但虚拟机需要访问 Site Recovery URL 和 IP 范围。 了解详细信息

是否可以跨资源组分层复制应用程序?

是,你可以复制应用并在另一个资源组中保留灾难恢复配置。

例如,如果应用在不同的资源组中有三个层(应用程序/数据库/web),则需要启用三次复制,才能保护所有层。 Site Recovery 会将这三个层复制到三个不同的资源组中。

能否跨资源组移动存储帐户?

否,不支持这种情况。 如果你意外地将存储帐户移到不同的资源组并删除了原始资源组,则可以创建一个与旧资源组同名的新资源组,然后将该存储帐户移到此资源组。

如何在启用区域复制时查看目标配置的特定区域?

Azure 门户显示 逻辑区域。 在数据中心,实际物理区域映射到这些逻辑区域,映射因订阅而异。 例如,订阅 A 的区域 1 可以映射到物理区域 1,而订阅 B 的区域 1 可能映射到物理区域 2。 因此,您会在同一区域中看到不同订阅的不同映射区域。 在 Site Recovery 中,源区域和目标区域必须具有不同的物理区域。

如果源区域和目标区域相同,则无法在启用区域复制时查看目标配置的区域。

是否可以为恢复服务保管库选择不同于现有自动化名称的自动化名称?

复制新的虚拟机 (VM) 并分配新的自动化帐户时,此帐户会自动在保管库级别设置,并将显示在 Azure 门户中的恢复服务保管库 > Site Recovery 基础结构 > 扩展更新设置下。 此后,Azure Site Recovery 将使用这个新的自动化帐户来管理所有已复制的 VM 的 Site Recovery 扩展。

是否可以为恢复服务保管库自动化选择其他名称,而不是使用现有名称?

复制新的 VM 并指定新的自动化帐户名称时,保管库会更新以在保管库级别使用此新的自动化帐户。 此更新的名称显示在恢复服务保管库>>下的保管库中。

Azure Site Recovery 使用此新的自动化帐户来管理所有复制 VM 上的站点恢复扩展。

高级 SSD v2 磁盘

在启用复制后,如果更改了源磁盘的IOPS,它会在故障转移时反映出来吗?

在启用复制时,源高级 SSD v2 磁盘的 IOPS 会被复制并反映在故障转移磁盘中。 保护后对高级 SSD v2 磁盘 IOPS 所做的任何更改不会反映在故障转移磁盘中。 故障转移过程完成后,可以在目标区域中更改故障转移磁盘的 IOPS。

使用高级 SSD v2 磁盘保护 VM 时,支持哪些磁盘扇区大小?

Azure Site Recovery 支持公共预览版中的 512 和 4096 扇区大小磁盘。

Azure Site Recovery 是否支持高级 SSD v2 磁盘功能实时调整大小?

Azure Site Recovery 支持实时重新同步。 调整大小完成后,由 Azure Site Recovery 执行副本磁盘的重新同步,并删除较旧的恢复点。 完成重新同步并且新的恢复点开始生成后,就可以使用新的恢复点进行故障转移。

高级 SSD v1 和 SSD v2 磁盘之间的 Azure Site Recovery 性能是否有任何变化?

对于这两种磁盘类型,Azure Site Recovery 的 RPO 和 RTO SLA 保持不变。 但是,高级 SSD v2 磁盘需要更多时间才能完成启用保护过程。 此外,由于 Azure Site Recovery 使用高级 SSD v1 磁盘作为副本磁盘,在故障转移期间,使用副本磁盘在目标中创建的新高级 SSD v2 磁盘将需要一些时间进行数据混合。 但是,这不会影响环境可用性。

使用 Azure Site Recovery 保护使用高级 SSD v2 的 VM 时使用了哪些快照?

高级 SSD v2 磁盘在源中使用标准页 blob 快照,在目标中使用高级快照。 如果删除可见快照,Azure Site Recovery 必须重新同步。

Azure Site Recovery 是否支持使用标准缓存存储帐户的高级 SSD v2?

适用于高级 SSD v2 的 Azure Site Recovery 默认使用高级缓存存储帐户,这反映为高流失。 从 PowerShell 启用 Azure Site Recovery 时,请确保使用的缓存存储帐户是高级的。

Azure 到 Azure 共享磁盘

Azure Site Recovery 是否支持使用共享磁盘的 Linux VM?

否,Azure Site Recovery 不支持使用共享磁盘的 Linux VM。 仅支持使用基于 WSFC 的共享磁盘的 VM。

使用共享磁盘的 Azure Site Recovery 是否支持 PowerShell?

是的,它受支持。

是否可以仅为附加到共享磁盘的某些虚拟机启用复制?

否,仅当选择了附加到共享磁盘的所有 VM 时,才能成功启用复制。

是否可以排除共享磁盘,并仅为群集中的某些 VM 启用复制?

是的,如果首次使用时没有在“启用复制”中选择所有 VM,则会显示一条警告,指出附加到共享磁盘的未选中的 VM。 如果仍要继续,请通过在“复制设置”选项卡中为存储选项选择“否’”来取消选择共享磁盘复制。

如果群集的“启用复制”作业失败,是否可以在修复问题后重启该作业而无需重新选择群集?

可以,无需重新选择群集即可重启作业,就像其他 A2A 场景一样。 但是,由于“启用复制”过程是针对每个节点运行的,因此需要通过 Site Recovery 作业界面为所有节点重启失败的作业。

是否可以将新的共享磁盘添加到受保护的群集?

否,如果需要添加新的共享磁盘,请禁用已受保护的群集的复制。 为修改后的基础结构启用具有新群集名称的新群集保护。

是否同时支持崩溃一致性恢复点和应用一致性恢复点?

否,适用于共享磁盘的 Azure Site Recovery 仅支持崩溃一致性恢复点。

是否可以使用恢复计划通过共享磁盘故障转移已启用 Azure Site Recovery 的 VM?

否,Azure Site Recovery 中的共享磁盘不支持恢复计划。

复制策略

什么是复制策略?

复制策略定义恢复点的保留历史记录,以及应用一致性快照的频率。 Site Recovery 创建默认复制策略,如下所示:

  • 将恢复点保留一天。
  • 应用一致性快照已禁用,默认情况下不会创建。

详细了解复制设置。

什么是崩溃一致性恢复点?

崩溃一致性恢复点包含创建快照期间拔下服务器的电源线时磁盘上的数据。 它不包括创建快照时内存中存在的任何数据。

目前,大多数应用都可以从崩溃一致性快照正常恢复。 对于无数据库的操作系统以及应用(如文件服务器、DHCP 服务器、打印服务器),崩溃一致性恢复点已足够。

Site Recovery 每隔五分钟自动创建一个崩溃一致性恢复点。

什么是应用程序一致性恢复点?

应用一致性恢复点是基于应用一致性快照创建的。 它们捕获的数据与崩溃一致性快照相同,此外还会捕获内存中的数据,以及进程中的所有事务。

由于包含额外的内容,应用一致性快照涉及的操作最多,且花费的时间最长。 我们建议对数据库操作系统以及 SQL Server 等应用使用应用一致性恢复点。 对于 Windows,应用一致性快照使用卷影复制服务 (VSS)。

应用一致性恢复点是否会影响性能?

因为应用一致性恢复点会捕获内存和进程中的所有数据,如果它们频繁地捕获,则在工作负载已经很繁忙的情况下可能会影响性能。 对于无数据库工作负载,我们建议不要太频繁地进行捕获。 即使对于数据库工作负载,一小时也应该足以满足需要。

生成应用一致性恢复点的最小频率是多少?

Site Recovery 可以创建应用一致性恢复点,其最小频率为一小时。

是否可以为 Linux 虚拟机启用应用一致性复制?

是的。 适用于 Linux 的移动代理支持用于应用一致性的自定义脚本。 该代理使用带有前置和后置选项的自定义脚本。 了解详细信息

如何生成和保存恢复点?

为了了解 Site Recovery 如何生成恢复点,让我们使用一个示例。

  • 复制策略将恢复点保留一天,并每小时获取一个应用一致性快照。
  • Site Recovery 每隔五分钟创建一个崩溃一致性恢复点。 你无法更改此频率。
  • Site Recovery 在两小时后删除恢复点,每小时保存一个点。

因此,对于过去的两个小时,你可以从 24 个崩溃一致性点和两个应用一致性点中进行选择,如图所示。

生成的恢复点列表

可以恢复到哪个最早的时间点?

可以使用的最早恢复点对于托管磁盘是 15 天,对于非托管磁盘是 3 天。

如何修剪恢复点?

每隔 5 分钟生成一次崩溃一致性恢复点。 应用一致性快照根据你输入的输入频率生成。 对于超出两小时的情况,可能会根据你输入的保留期来修剪恢复点。 下面是场景:

保留期输入 修剪机制
0 天 未保存恢复点。 只能故障转移到最新点
1 天 过去两小时之前每小时保存一个恢复点
2 - 7 天 过去两小时之前每两个小时保存一个恢复点
8 - 15 天 过去两小时之前每两个小时保存一个恢复点,持续七天。 该时段过后,每四小时保存一个恢复点。

即使输入的应用一致性快照频率较低,也会根据在上面的表中提到的持续时间删除应用一致性快照。

如果 Site Recovery 无法生成恢复点超过一天,会发生什么情况?

如果复制策略为一天,并且 Site Recovery 无法生成恢复点超过一天,则将保留旧恢复点。 Site Recovery 仅在生成新点时替换最旧的点。 到达保留期之后,在出现新的恢复点之前,所有旧恢复点将会保留。

启用复制后,是否可以更改复制策略?

是的。 在保管库 >“Site Recovery 基础结构”“复制策略”中,选择并编辑策略>。 更改也适用于现有策略。

是否所有恢复点都是完整的虚拟机副本?

生成的第一个恢复点包含完整副本。 后续恢复点包含增量更改。

恢复点保留期的增加是否会增加存储费用?

是的。 例如,如果你将保留期从一天增加到三天,Site Recovery 会将恢复点再保留两天。 添加的时间会导致存储更改。 之前,它每小时保存恢复点一次,持续一天。 现在,它每 2 小时保存恢复点 1 次,持续 3 天。 请参阅修剪恢复点。 因此,保存了 12 个额外的恢复点。 例如,如果单个恢复点包含 10 GB 的增量更改,每 GB 费用为 0.16 美元/月,则每月会产生 1.60 美元 × 12 的额外费用。

多 VM 一致性

什么是多 VM 一致性?

多 VM 一致性可以确保恢复点在复制的虚拟机之间保持一致。

  • 当启用多 VM 一致性时,Site Recovery 会创建启用了该选项并包含所有计算机的复制组。
  • 对复制组中的计算机进行故障转移时,它们共享崩溃一致性恢复点和应用一致性恢复点。

了解如何启用多 VM 一致性。

是否可以对复制组中的单个虚拟机进行故障转移?

编号 启用多 VM 一致性时,它会推断应用依赖于复制组中的所有虚拟机,并且不允许对单个虚拟机进行故障转移。

可以在一个组中同时复制多少个虚拟机?

在一个复制组中,可以一同复制 16 个虚拟机。

何时应启用多 VM 一致性?

由于多 VM 一致性会占用大量 CPU 资源,启用它可能会影响工作负载性能。 仅当虚拟机运行相同的工作负载并且需要在多个计算机之间保持一致时才启用。 例如,如果应用程序中有两个 SQL Server 实例和两个 Web 服务器,则只为 SQL Server 实例启用多 VM 一致性。

是否可以将复制的虚拟机添加到复制组?

无法将受保护的 VM 添加到现有复制组。

必须满足哪些条件才能为多 VM 一致性创建恢复计划?

仅当满足以下条件时,才能为多 VM 一致性虚拟机创建恢复计划:

  • 虚拟机必须位于同一订阅和区域中。
  • 虚拟机必须使用主机名通过网络进行通信。

故障转移

如何确保目标区域中的容量?

Site Recovery 团队和 Azure 容量管理团队尽最大努力计划足够的基础结构容量。 启动故障转移时,团队还会帮助确保受 Site Recovery 保护的虚拟机实例可以部署到目标区域。

故障转移是自动发生的吗?

故障转移不是自动的。 可以在门户中单击一下鼠标来启动故障转移,也可以使用 PowerShell 来触发故障转移。

是否可以在故障转移后保留公共 IP 地址?

无法在故障转移后保留生产应用的公共 IP 地址。

在故障转移过程中启动某个工作负载时,需要为其分配一个 Azure 公共 IP 地址资源。 该资源必须在目标区域中可用。 可以手动分配 Azure 公共 IP 地址资源,也可以使用恢复计划来自动分配。 了解如何设置故障转移后的公共 IP 地址。

是否可以在故障转移后保留专用 IP 地址?

是的。 默认情况下,为 Azure 虚拟机启动灾难恢复时,Site Recovery 将根据源资源设置创建目标资源。 对于配置有静态 IP 地址的 Azure 虚拟机,Site Recovery 会尝试为没有使用的目标虚拟机预配相同的 IP 地址。 详细了解如何在故障转移后保留 IP 地址。

为什么在故障转移后为虚拟机分配了新的 IP 地址?

故障转移时,Site Recovery 会尽量提供 IP 地址。 如果该地址被另一个虚拟机占用,则 Site Recovery 会将下一个可用 IP 地址设为目标。

详细了解如何设置虚拟网络的网络映射和 IP 地址。

什么是最新恢复点

最新(最低 RPO)”恢复点选项提供最低恢复点目标 (RPO)。 它会首先处理已发送到 Site Recovery 服务的所有数据,为每个虚拟机创建恢复点,然后将其故障转移到该恢复点。 它最初尝试处理并应用发送到目标位置中的 Site Recovery 服务的所有数据,并使用处理的数据创建恢复点。 但是,如果在触发故障转移时,没有上传到 Site Recovery 服务等待处理的数据,Azure Site Recovery 将不会执行任何处理,因此不会创建新的恢复点。 在这种情况下,它将只使用以前处理过的恢复点进行故障转移。

“最新”恢复点是否会影响故障转移 RTO?

是的。 Site Recovery 在故障转移之前需要处理所有挂起的数据,因此,此选项的恢复时间目标 (RTO) 比其他选项更高。

什么是“最新已处理”恢复选项

“最新已处理”选项将执行以下操作:

  1. 它将所有虚拟机故障转移到由 Site Recovery 处理的最新恢复点。 此选项提供低的 RTO,因为无需费时处理未经处理的数据。

如果主要区域发生意外中断怎么办?

可以启动故障转移。 Site Recovery 不需要从主要区域进行连接,即可执行故障转移。

什么是虚拟机故障转移的 RTO?

Site Recovery 的 RTO SLA 为 1 小时。 在大多数情况下,Site Recovery 在几分钟内即可对虚拟机进行故障转移。 若要计算 RTO,请查看故障转移作业,该作业显示启动虚拟机所需的时间。

系统是否会将扩展复制到目标区域中的故障转移 VM?

系统不会将扩展复制到目标区域中的故障转移 VM,因此我们需要在故障转移后手动安装它们。

对于 SQL VM 区域复制:如果 SQL VM 未安装相应的 IaaS SQL 扩展,则不会显示它。 安装 SqlIaasExtension 后,SQL virtual machine 会自动创建。 了解详细信息

恢复计划

什么是恢复计划?

Site Recovery 中的恢复计划可以协调虚拟机的故障转移和恢复。 它有助于实现恢复的一致准确性、可重复性和自动化。 它执行以下操作:

  • 定义一组可以一起故障转移的虚拟机
  • 定义虚拟机之间的依赖关系,使应用程序能够适时启动。
  • 自动恢复,可以选择对虚拟机故障转移以外的任务执行自定义手动操作。

排序如何工作?

在恢复计划中,可以创建最多 7 个虚拟机组进行排序。 一次只能对一个组进行故障转移,因此属于同一组的虚拟机会一起进行故障转移。 了解详细信息

如何找到恢复计划的 RTO?

若要检查恢复计划的 RTO,请对恢复计划执行测试故障转移。 在“Site Recovery 作业”中,检查测试故障转移持续时间。 在示例屏幕截图中,“SAPTestRecoveryPlan”测试故障转移作业耗时 8 分 59 秒。

列出显示 RTO 的测试故障转移持续时间的作业

是否可以将自动化 runbook 添加到恢复计划?

是的。 了解详细信息

重新保护和故障回复

故障转移后,次要区域中的虚拟机是否自动受到保护?

编号 将虚拟机从一个区域故障转移到另一个区域后,虚拟机将在目标灾难恢复区域中启动,但处于不受保护状态。 若要重新保护次要区域中的虚拟机,可以启用到主要区域的复制。

重新保护时,是否将所有数据从次要区域复制到主要区域?

不一定。 如果源区域虚拟机存在,那么只同步源磁盘与目标磁盘之间的更改。 Site Recovery 将磁盘与不同的磁盘进行比较,然后传输数据。 此过程通常需要几个小时。 了解详细信息

故障回复需要多长时间?

完成重新保护后,故障回复所需的时间类似于从主要区域故障转移到次要区域所需的时间。

容量

如何确保目标区域中的容量?

Site Recovery 团队和 Azure 容量管理团队尽最大努力计划足够的基础结构容量。 启动故障转移时,团队还会帮助确保受 Site Recovery 保护的虚拟机实例可以部署到目标区域。

Site Recovery 是否适用于产能预留?

是的,你可以在灾难恢复区域中为虚拟机 SKU 创建产能预留,并在目标虚拟机的计算属性中进行配置。 完成后,站点恢复将使用指定容量进行故障转移。 了解详细信息

为什么应在目标位置使用产能预留来预留容量?

尽管 Site Recovery 尽最大努力确保恢复区域中的容量可用,但它并不能完全保证。 Site Recovery 的最佳工作状态由 1 小时 RTO SLA 提供保障。 但是如果需要进一步的保证和确保足够的计算容量,建议购买产能预留

Site Recovery 是否适用于预留实例?

是,可以在灾难恢复区域中购买预留 Azure 虚拟机,Site Recovery 故障转移操作使用它们。 不需要任何其他配置。

在目标区域中为 Azure Site Recovery 中的 VM 启用容量预留后,映射到预留组的 VM 显示在何处?

在目标区域中为 Azure Site Recovery 中的 VM 启用容量预留时,VM 会在复制期间映射到预留组。 由于在执行测试故障转移或实际故障转移之前不会创建目标 VM,因此可以看到“恢复服务保管库”“计算”>“容量预留”设置下的映射。>

仅当在测试故障转移或实际故障转移期间创建目标 VM 时,容量预留组下的 VM 关联选项才会填充。 了解详细信息

安全性

复制数据是否会发送到 Site Recovery 服务?

否。Site Recovery 不会拦截复制的数据,也不包含虚拟机上运行的组件的任何相关信息。 只有协调复制与故障转移所需的元数据将发送到站点恢复服务。

Site Recovery 获得了 ISO 27001:2013、27018、HIPAA 和 DPA 认证。 此服务正在接受 SOC2 和 FedRAMP JAB 评估。

站点恢复是否将复制数据加密?

是,Azure 中的传输中加密和静态加密均受支持。

磁盘网络访问

Azure Site Recovery 创建的磁盘具有哪些网络访问权限?

Azure Site Recovery 会创建副本磁盘和目标磁盘。 副本磁盘是复制数据的磁盘,目标磁盘是附加到故障转移(或测试故障转移)虚拟机的磁盘。 Azure Site Recovery 会创建启用了公共访问的磁盘。 不过,可按照以下步骤手动禁用这些磁盘的公共访问:

  1. 转到恢复服务保管库的“复制的项”部分。

  2. 选择要更改其磁盘网络访问策略的虚拟机。

  3. 在“计算”选项卡中查找目标订阅名称和目标资源组名称。副本磁盘位于目标订阅和目标资源组中。 故障转移和测试故障转移虚拟机也在目标订阅内的目标资源组中创建。

    复制项的屏幕截图。

  4. 转到复制的项的“磁盘”选项卡,确定与每个源磁盘相对应的副本磁盘名称和目标磁盘名称。 可以在上一步中获取的目标资源组中找到副本磁盘。 同样,完成故障转移后,目标磁盘会附加到目标资源组中的恢复虚拟机。

    “磁盘”选项卡的屏幕截图。

  5. 对于每个副本磁盘,请执行以下操作:

    1. 转到磁盘的“设置”下的“磁盘导出”选项卡。 默认情况下,磁盘应具有 Azure Site Recovery 采用的 SAS 访问权限。

    2. 在进行任何网络访问权限更改之前,请使用“取消导出”选项取消导出。

      “磁盘导出”选项卡的屏幕截图。

      Azure Site Recovery 需要副本磁盘上的 SAS 来进行复制。 取消导出可能会暂时影响 Azure Site Recovery 复制,但 Site Recovery 会在几分钟后自动恢复 SAS。

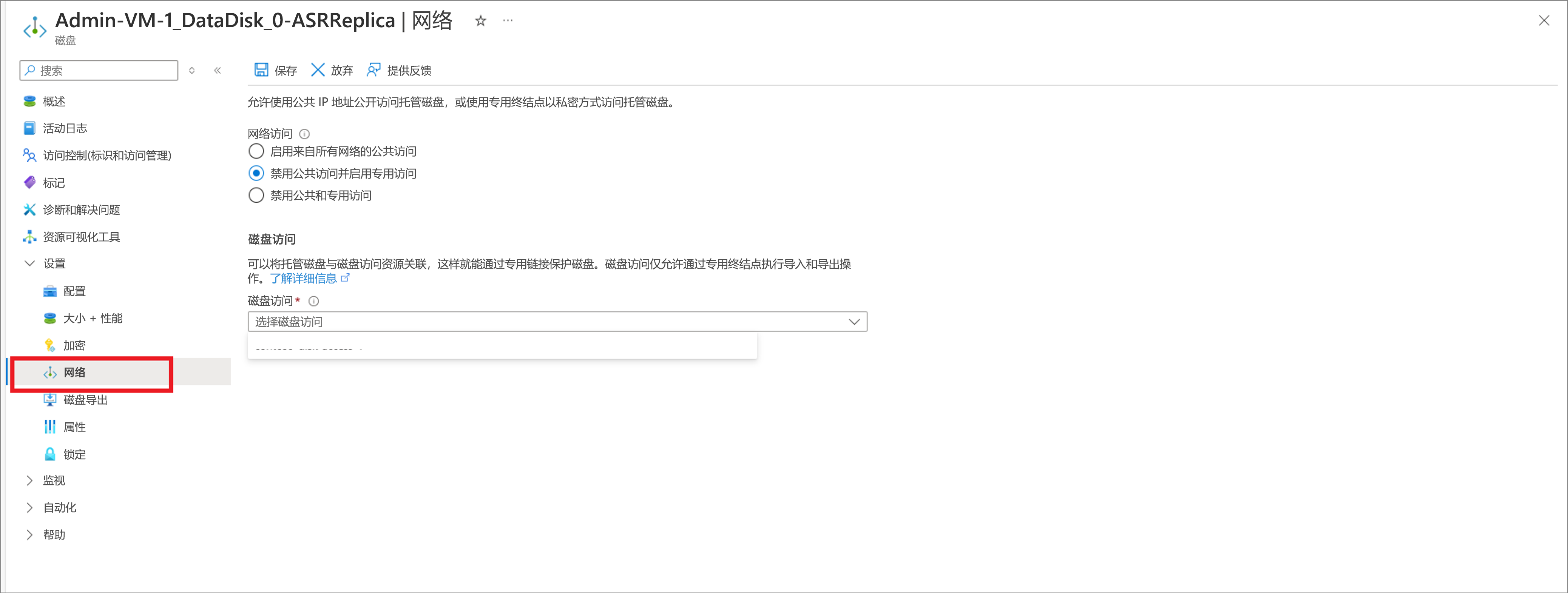
    3. 转到磁盘的“设置”选项下的“网络”选项卡。 默认情况下,创建磁盘时启用了“启用来自所有网络的公共访问”设置。

    4. 在取消导出成功后,将网络访问权限更改为“禁用公共访问并启用专用访问”或“禁用公共和专用访问”。

      如果要将磁盘网络访问权限为“禁用公共访问并启用专用访问”,则要使用的磁盘访问资源应该已经存在于目标订阅的目标区域中。 在此处查找创建磁盘访问资源的步骤。

      磁盘网络的屏幕截图。

    注意

    仅当已取消导出时,才能更改磁盘的网络访问。 如果不取消导出,将禁止更改磁盘的网络访问权限。

完成故障转移或测试故障转移后,在目标位置创建的恢复虚拟机还具有启用了公共访问的磁盘。 这些磁盘没有 Azure Site Recovery 采用的 SAS。 若要更改这些磁盘的网络访问权限,请转到磁盘的“网络”选项卡,并根据步骤 5 按照需要更改磁盘网络访问权限。

在重新保护和故障回复期间,Azure Site Recovery 还会创建启用了公共访问的磁盘。 可根据需要更改这些磁盘的网络访问权限和上述步骤中讨论的网络访问权限。

后续步骤